Size: a a a

iOS Developers — русскоговорящее сообщество

2021 October 05

x

xLuciferSx in iOS Developers — русскоговорящее сообщество
У меня включился slowode
источник

ВВ

Владимир Воробьев... in iOS Developers — русскоговорящее сообщество
1-как у тебя данные отображаются? Это tableView какой то?
источник

x

xLuciferSx in iOS Developers — русскоговорящее сообщество
Нет
источник

x

xLuciferSx in iOS Developers — русскоговорящее сообщество
Данные с JSON
источник

AK

Anton K. in iOS Developers — русскоговорящее сообщество
я не понял задачу и не понял зачем тут lazy var
источник

x

xLuciferSx in iOS Developers — русскоговорящее сообщество
Задача показывать данные чтобы аппликация считала время 24 часа начиная с этого момента а не с 00:00
источник

ВВ

Владимир Воробьев... in iOS Developers — русскоговорящее сообщество
ладно🙂 давай так: тебе нужно, чтобы какая-то часть кода, которая может обновить данные, получала сигнал о том, что пора это сделать.
При этом этот сигнал должен происходить вне зависимости от того, в каком месте приложения ты в данный момент находишься. Соответственно, тебе нужен сервис, который будет начинать жить на старте приложения, и умирать вместе с ним.
Я тебя правильно понял?
источник

ГС

Георгий Старков... in iOS Developers — русскоговорящее сообщество
Всем привет!) Подскажите, пожалуйста, мне приходит пуш уведомление -> нажимаю на него -> получаю в консоль данные userInfo из метода didReceive response. А могу ли я получить сразу данные до того, как нажму на пуш?
Как я понимаю, это должно отрабоать в методе willPresent notification, там тоже есть userInfo, но у меня ничего не отображается
источник

DK

Denis Kim in iOS Developers — русскоговорящее сообщество
let targetDate = Date().addTimeInterval(24*60*60)
источник

А

Арсений in iOS Developers — русскоговорящее сообщество
Всем привет, такая ситуация: есть 2 экрана, 1)список историй (строится на модельке) и 2)фильтр, так вот как передать и применить параметры фильтра на первый экран ? На экране с фильтрами соответственно есть кнопки apply/reset
источник

ВВ

Владимир Воробьев... in iOS Developers — русскоговорящее сообщество
swift pass data between viewcontrollers
источник

АП

Артем Партридж... in iOS Developers — русскоговорящее сообщество
источник

RB

Remzi Bilyalov in iOS Developers — русскоговорящее сообщество
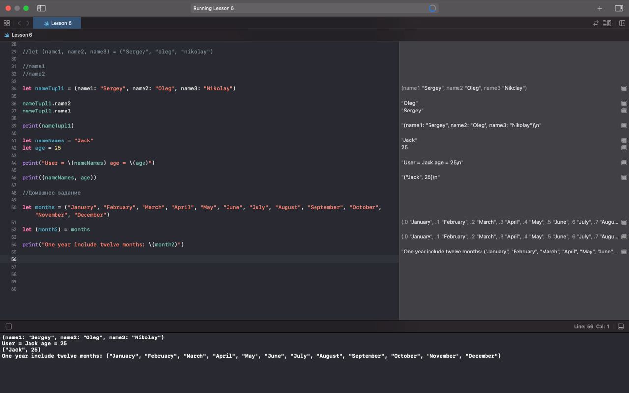
Переслано от Remzi Bilyalov
здравствуйте, как убрать скобки в консоле, также выводятся переменные name1, name2 и т.д. в консоль. и получилось вывести значения month в консоль только после let (month2) = month . На видеоуроке не так
источник

DK

Denis Kim in iOS Developers — русскоговорящее сообщество
ну вместо print(month2) использовать непосредственное month2.0, month2.1 и т.д. но вообще странное задание никакого отношения к реальному программированию не имеет. это должен быть массив или на худой конец Set
источник

А

Алексей in iOS Developers — русскоговорящее сообщество
Ребят, всем привет) при архивировании для билда в тестфлай выдает вот такую ошибку. При обычном билде на симуляторе все ок. http://joxi.ru/xAe4j5JTblOWj2
источник

А

Алексей in iOS Developers — русскоговорящее сообщество
не тот скрин. http://joxi.ru/LmGwzj8Hgn30Zm
источник

DK

Denis Kim in iOS Developers — русскоговорящее сообщество
версия сборщика библиотеки не совпадает с версией xcode на котором делается сборка приложения
источник

DK

Denis Kim in iOS Developers — русскоговорящее сообщество
по-видимому нужно обновить xcode. ну или на этой версии пересобрать либу
источник

А

Алексей in iOS Developers — русскоговорящее сообщество
спасибо
источник

F

Feyfolken in iOS Developers — русскоговорящее сообщество
а тебе случаем не приходилось передавать в value не строку а json, т.е пару ключ-значение? )
А то проблема, я пытаюсь через JSON.stringify(dictionary), но если словарь в виде дикшенари передаю, то он передается с квадратными скобками как в свифте он есть и не может выполниться внутри JS, а если кодирую в JSON то тоже не работает, потому что передаю то как бы в строке и он переводит эту дату в строку и передает туда просто строку "n bytes" )) хз как правильно в итоге
источник