Size: a a a

2020 March 19

SS

Sergey Semikin in MikrotikClub
v6.42.7  видимо старовата :)
источник

k

kenty in MikrotikClub
Комрады, подскажите. соурс натим внешники для клиентов, почему то при трассировке на этот внешний адрес., последние 2хопа дважды отвечает сам этот внешний ip
источник

C

Cumberbatch in MikrotikClub
kenty
Комрады, подскажите. соурс натим внешники для клиентов, почему то при трассировке на этот внешний адрес., последние 2хопа дважды отвечает сам этот внешний ip
Что делаете?
источник

SS

Sergey Semikin in MikrotikClub
сходу russia3 не помогло...
источник

SS

Sergey Semikin in MikrotikClub
источник

k

kenty in MikrotikClub
Cumberbatch
Что делаете?
isp, на серые адреса сурснатим внешники и обратно. СХема - абонент получает серый адрес с dhcp, попадает в адресс листы согласно командам из биллинга (авторизован или заблочен по балансу и тд). Если нужен внешник то есть пара вариантов, прописать статикой у абона либо соурснатить
источник

k

kenty in MikrotikClub
источник

k

kenty in MikrotikClub
и вот при соруснате при трассировке на абонский внешник получаем 2 ответа от конечного адреса
источник

C

Cumberbatch in MikrotikClub
Sergey Semikin
сходу russia3 не помогло...
Полностью все параметры пропишите как тут можете сид заменить


https://t.me/mikrotikclub/164964
источник

C

Cumberbatch in MikrotikClub
kenty
и вот при соруснате при трассировке на абонский внешник получаем 2 ответа от конечного адреса
Ну так наверное так и должно быть? Если прописать адрес у абонента то все же гуд?
источник

k

kenty in MikrotikClub
Cumberbatch
Ну так наверное так и должно быть? Если прописать адрес у абонента то все же гуд?
скажем так, до перехода на ospf, mpls такого не наблюдалось
источник

C

Cumberbatch in MikrotikClub
kenty
скажем так, до перехода на ospf, mpls такого не наблюдалось
А как было?
источник

k

kenty in MikrotikClub
был один ответ от конечного адреса
источник

SS

Sergey Semikin in MikrotikClub
по моему ответу надо было указать для 2ghz hw-supported-modes
источник

SS

Sergey Semikin in MikrotikClub
5ghz заработало правда предупреждает о possible regulatory info mismatch with CAP. Но возможно это решится после обновления capsman и установки russia4
источник

C

Cumberbatch in MikrotikClub
kenty
скажем так, до перехода на ospf, mpls такого не наблюдалось
Проверил на чистом конфиге. Задвоение есть и это правильно.
источник

k

kenty in MikrotikClub
Тогда пардон, можно подробнее почему это можно считать за правильную реакцию? Интересно такое поведение
источник

C

Cumberbatch in MikrotikClub
kenty
Тогда пардон, можно подробнее почему это можно считать за правильную реакцию? Интересно такое поведение
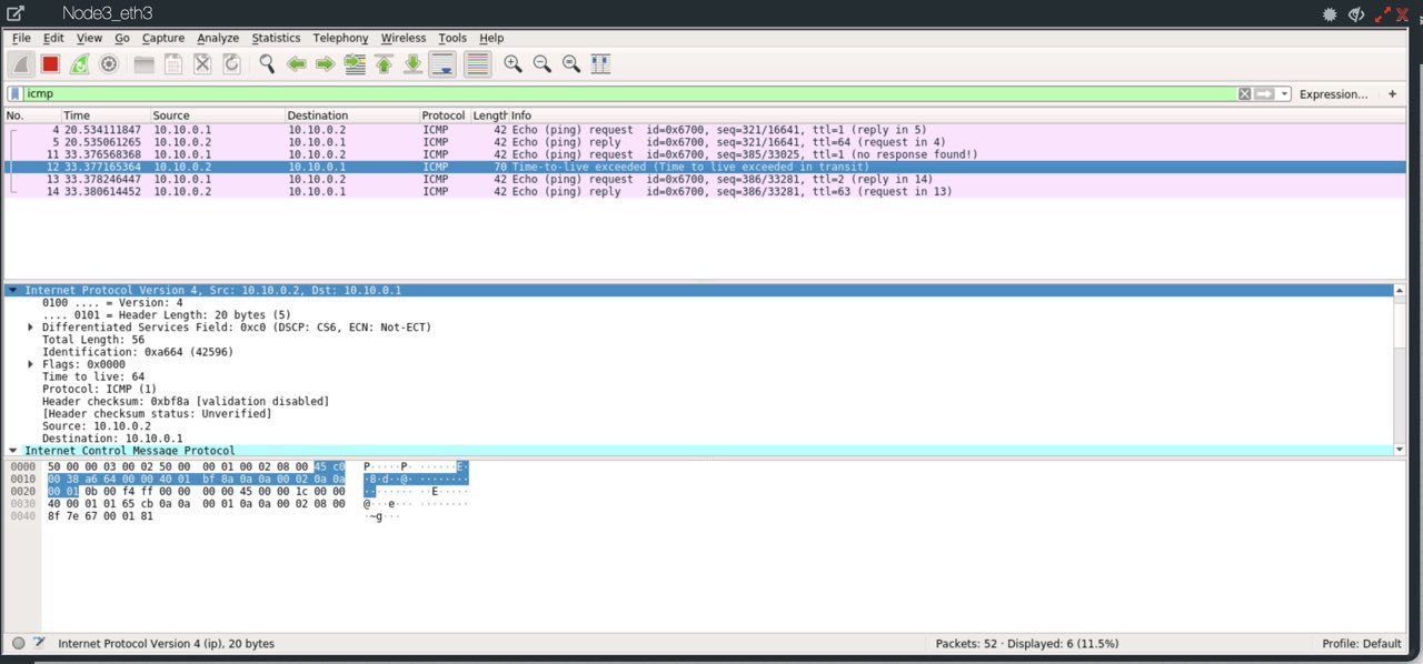
Первый два без правила. Четыре последних с правилом. Все логично.
источник

k

kenty in MikrotikClub
Вас понял, спасибо. Тогда наверное нужно думать возможно ли обойти такое
источник

C

Cumberbatch in MikrotikClub
kenty
Вас понял, спасибо. Тогда наверное нужно думать возможно ли обойти такое
Где дст нат делаете
Пропишите

/ip firewall mangle
add action=change-ttl chain=prerouting connection-nat-state="" dst-address=\
   10.10.0.2 in-interface=ether3 new-ttl=increment:1 passthrough=yes

Где 10.10.0.2 белый адрес. Ether3 порт на котором этот адрес
источник