C
Может кто то глянуть маршруты?
https://t.me/mikrotikclub/205100
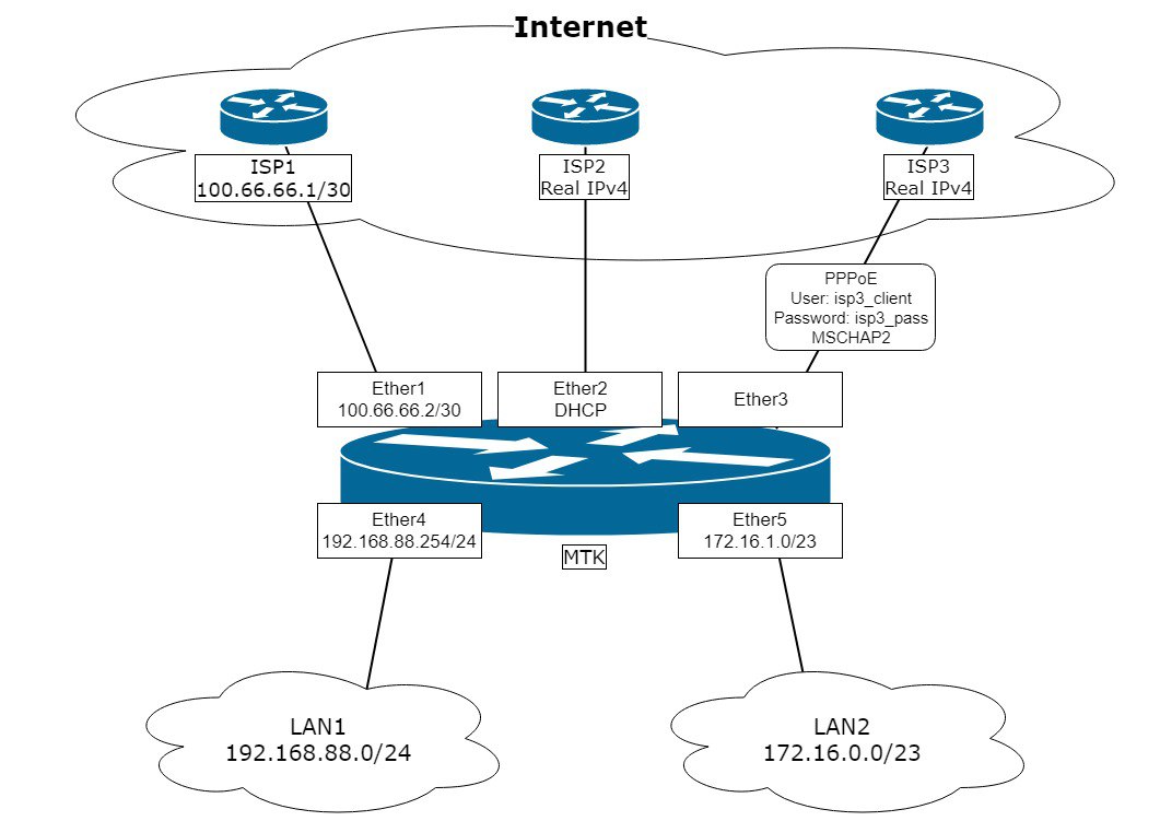
Задача: настроить доступ к веб-серверу по домену третьего и четвёртого уровня, по двум разным провайдерам и разным ip. Независимо от включенной линии на микроте, так же что бы по доменам внутри локалки они тоже открывали веб-сервер.
Коротко: веб-сервер есть в локалке за микротом. Сейчас к нему есть доступ только через провайдера мегафон по домену, а через второго провайдера ТТК не работает. Внутри локалки по обоим доменам работает благодаря таким правилам:
add action=masquerade chain=srcnat comment="defconf: masquerade" ipsec-policy=\
out,none out-interface-list=WAN
add action=dst-nat chain=dstnat dst-address=80.*92.5.26 dst-port=80,8080,443 \
protocol=tcp to-addresses=172.115.255.253
add action=dst-nat chain=dstnat dst-address=188.170.**7.158 dst-port=\
80,8080,443 protocol=tcp to-addresses=172.115.255.253
add action=masquerade chain=srcnat dst-address=172.115.255.253 dst-port=\
80,8080,443 protocol=tcp src-address=172.115.0.0/16
Я так полагаю вся фигня у меня в маршрутах, так как пытаюсь допустим выставить по умолчанию инет на ТТК, а все равно работает Мегафон.
Голова уже пухнет вторую неделю ни как не могу "родить", то отвлекают, то мысль не идет.
Кто-нить может глянуть со стороны профессиональным взглядом? Что не так, чего добавить?
2. Настройте dual wan (https://habr.com/ru/post/463813/)
3. настройте dst-nat (ваш похож)
4. Настройте harpin-nat (ваш похож)
5. Настройте dns записи для ваших имён.



