Size: a a a

Mikrotik-Training

2020 May 18

👀🐾

👀Dmitriy 🐾 in Mikrotik-Training
Evgeniy Veselov
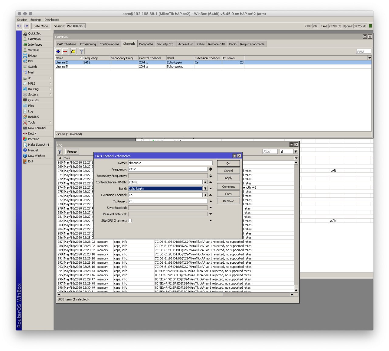
ты какие стандарты указываешь GN итп?
источник

E

Eugene in Mikrotik-Training
то, что ты пытаешься выбрать - это предустановленный список, который ты не создал.

а остальное,как ты можешь заметить, не отмечено от слова совсем
источник

E

Eugene in Mikrotik-Training
т.е. точка не анонсит ни одного поддерживаемого рейта\mcs
источник

E

Eugene in Mikrotik-Training
зачем было что-то тыкать от дефолта, если не знаешь, что творишь?..
источник

👀🐾

👀Dmitriy 🐾 in Mikrotik-Training
Eugene
т.е. точка не анонсит ни одного поддерживаемого рейта\mcs
пересмотрел кучу инструкций и не видел, чтобы это кто-то настраивал. В том то и дело что ничего от дефолта не тыкал, вот так и создалось всё по умолчанию.
источник

E

Eugene in Mikrotik-Training
по-умолчанию все поля "свернуты", т.е. в положении по-умолчанию
источник

E

Eugene in Mikrotik-Training
как и первое поле rate.
источник

N

Naro in Mikrotik-Training
доброго времени суток!
делал хотспот по мануалу
https://www.youtube.com/watch?v=1wFJbZl0bFE
при вводе номера телефона, скрипт должен отослать смску на введеный номер
но ничего не происходит,
источник

N

Naro in Mikrotik-Training
смс с смс.ру
help)
источник

👀🐾

👀Dmitriy 🐾 in Mikrotik-Training
Eugene
по-умолчанию все поля "свернуты", т.е. в положении по-умолчанию
Я действительно не знаю досконально всех нюансов и не мог себе представить, что если развернуть настройку и нечего в ней не заполнять, то что-то применяется или наоборот не применится. Если я сейчас "сверну" все настройки, то всё вернется к дефолтным настройкам или нужно удалить настройку и создать по новой?
источник

E

Eugene in Mikrotik-Training
достаточно "свернуть"
источник

K

Khelai in Mikrotik-Training
Eugene
hairpin nat + разрешения в фаере
спасибо большое, сделал. Есть один момент, через вайфай работает а через ethernet не работает хотя оба получает айпи из одной подсети. В чем может быть проблема?
источник

E

Eugene in Mikrotik-Training
👀Dmitriy 🐾
Я действительно не знаю досконально всех нюансов и не мог себе представить, что если развернуть настройку и нечего в ней не заполнять, то что-то применяется или наоборот не применится. Если я сейчас "сверну" все настройки, то всё вернется к дефолтным настройкам или нужно удалить настройку и создать по новой?
когда ты ее разворачиваешь - оно уже применилось, с опциями, которые ты видишь перед собой. common sense.
источник

E

Eugene in Mikrotik-Training
Khelai
спасибо большое, сделал. Есть один момент, через вайфай работает а через ethernet не работает хотя оба получает айпи из одной подсети. В чем может быть проблема?
видимо, где-то перемудрено с интерфейсами
источник

K

Khelai in Mikrotik-Training
Eugene
видимо, где-то перемудрено с интерфейсами
к стати через ethernet не только внутренний сайт, вообще нет интернета
источник

E

Eugene in Mikrotik-Training
тем более. намудрил с интерфейсами и\или натом, видимо
источник

👀🐾

👀Dmitriy 🐾 in Mikrotik-Training
Eugene
когда ты ее разворачиваешь - оно уже применилось, с опциями, которые ты видишь перед собой. common sense.
Огромное вам спасибо, что помогли увидеть такое не очевидное для меня поведение. Впредь буду аккуратней. Удивительно, что куче других устройств это не мешало работать, а этот бюджетный ноутбук отказался работать.
источник

RK

Roman Kozlov in Mikrotik-Training
Naro
доброго времени суток!
делал хотспот по мануалу
https://www.youtube.com/watch?v=1wFJbZl0bFE
при вводе номера телефона, скрипт должен отослать смску на введеный номер
но ничего не происходит,
Это старый, но тоже рабочий смотри последний и репу на git
источник

RK

Roman Kozlov in Mikrotik-Training
Из консоли проверь отправку
источник

N

Naro in Mikrotik-Training
как?
источник