Size: a a a

1с программирование

2020 October 16

СP

Сергей Prog in 1с программирование
Сергей Prog
нет, боже упаси
с меня суппорта хватит. Тяжела и никазиста жизнь просто суппортиста
источник

S

Simonov in 1с программирование
Vladislav Ohotnikov
нет, нужны те данные которые уже есть, открываешь запрос в расширении и он начинается матерится что нету объектов, приходится вручную добавлять
тогда тебе @august_58 выше написал как делать
источник

VO

Vladislav Ohotnikov in 1с программирование
Sergey Sazonov
открой запрос в любом объекте основной конфы, измени и утащи обратно
лайфхак епт
источник

SS

Sergey Sazonov in 1с программирование
Vladislav Ohotnikov
лайфхак епт
епт, да)
источник

S

Simonov in 1с программирование
Сергей Prog
нет, боже упаси
ну а проектов тебе а этом месте и не дадут. увольяться. причеши своё резюме как следует.
источник

--

-CooPER - in 1с программирование
Народ а реально сколько джун получает который пишет на 1с просто тут я смотрю опытные ребята и знают много уже
источник

VO

Vladislav Ohotnikov in 1с программирование
Sergey Sazonov
епт, да)
спасибо!)
источник

СP

Сергей Prog in 1с программирование
Simonov
ну а проектов тебе а этом месте и не дадут. увольяться. причеши своё резюме как следует.
конечно не даст, в это говно никто лезть не хочет, все бегут. Один я мазохист. по ходу
источник

N

Nikolay in 1с программирование
источник

N

Nikolay in 1с программирование
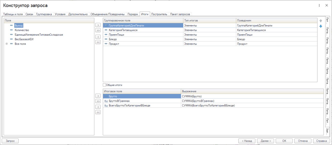
скажите пожалуйста в запросе вытащить данные можно только через группировочные поля и итого?
или можно просто как к полям обратиться ?
источник

N

Nikolay in 1с программирование
можно - это настраивается в
источник

S

Simonov in 1с программирование
Nikolay
скажите пожалуйста в запросе вытащить данные можно только через группировочные поля и итого?
или можно просто как к полям обратиться ?
есть подозрение что к изучению запросов ты подходишь не с той стороны
источник

N

Nikolay in 1с программирование
нормально :)
я вообще только месяц как начал 1С изучать :)
источник

N

Nikolay in 1с программирование
тут просто, главное логику понять и практика
и чтобы некоторые вопросы кто то помог прояснить
источник

N

Nikolay in 1с программирование
здесь помогают :)
источник

P

Polosating in 1с программирование
Nikolay
скажите пожалуйста в запросе вытащить данные можно только через группировочные поля и итого?
или можно просто как к полям обратиться ?
как угодно можно вытащить. ты задачу опиши
источник

P

Polosating in 1с программирование
у тебя на скрине пять источников - временных таблиц, которые неизвестно из чего составлены
источник

--

-CooPER - in 1с программирование
Nikolay
здесь помогают :)
круто и уже нашел работу ?
источник

N

Nikolay in 1с программирование
мне проще, я работаю а это хобби такое (конфу дорабатываю, надо отчеты печатные сформировать)
источник

SS

Sergey Sazonov in 1с программирование
Vladislav Ohotnikov
спасибо!)
обращайтесь)
источник