Size: a a a

Django [ru] #STAY HOME

2021 February 25

СГ

Семен Гуляев... in Django [ru] #STAY HOME
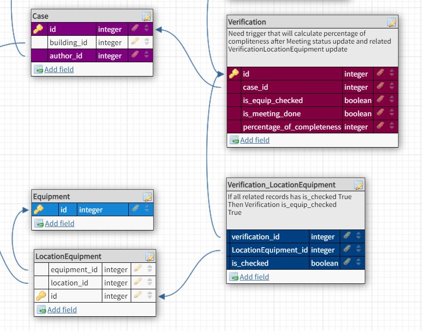
возможно, что нужно просто m2m выразить через таблицу с данными о валидации? https://docs.djangoproject.com/en/3.1/topics/db/models/#intermediary-manytomany
источник

СГ

Семен Гуляев... in Django [ru] #STAY HOME
Nire
Как можно прокинуть в query от GraphqlTestCase headers?
response = self.query(
           """
           query {
               me {
                   id
                   email
               }
           }
           """,
           headers={
               'Authentication': f'MobileToken {token}'
           }
       )

не добавляет его=(
не знаю про GraphqlTestCase, но в тестовом клиенте django http-хедеры устанавливаются так: HTTP_AUTHORIZATION=...
источник

N

Nire in Django [ru] #STAY HOME
Семен Гуляев
не знаю про GraphqlTestCase, но в тестовом клиенте django http-хедеры устанавливаются так: HTTP_AUTHORIZATION=...
уже нашел ответ, да, ошибка была в хедерах
источник

СГ

Семен Гуляев... in Django [ru] #STAY HOME
Nire
уже нашел ответ, да, ошибка была в хедерах
https://github.com/graphql-python/graphene-django/blob/main/graphene_django/utils/testing.py#L57 он напрямую в тестовый клиент передает хедеры, если это тот проект
источник

TC

Tom Cauf in Django [ru] #STAY HOME
Artyom Lazovikov
У меня довольно сложная структура бд, потому и туплю
На сколько я понял, задача совершенно точно имеет решение через орм. Не нужно параллельно подключение к бд открывать. Лучше приведи кусок структуры и опиши точно, что именно тебе нужно одним сообщением с максимумом инфы. Пока тяжело разобраться, так как у тебя все размазано по разным сообщениям
источник

S

Sirojiddin Yakubov in Django [ru] #STAY HOME
Artyom Lazovikov
Я не особо понимаю, что чел хочет)
у меня есть step by step формы, пользователь, который не нажал кнопку "Далее" на первом шаге, не должен переходить к следующему шагу
источник

S

Sirojiddin Yakubov in Django [ru] #STAY HOME
источник

S

Sirojiddin Yakubov in Django [ru] #STAY HOME
пользователь, который поставил #step-3 в URL, переходит к step-3
источник

S

Sirojiddin Yakubov in Django [ru] #STAY HOME
даже если он пишет #step-3 в URL, я не должны пропускать если необходимые формы не заполнены
источник

S

Shodmon in Django [ru] #STAY HOME
Sirojiddin Yakubov
даже если он пишет #step-3 в URL, я не должны пропускать если необходимые формы не заполнены
если при вводе степ3 в юрл идет запрос до бека, то тебе надо поставить в беке какую-нибудь проверку и редиректить на тот шаг который не выполенен
источник

S

Shodmon in Django [ru] #STAY HOME
попутно можно выдать, что нужно сначала пред. шаг выполнить
источник

NC

Nikolay Cherniy in Django [ru] #STAY HOME
Sirojiddin Yakubov
даже если он пишет #step-3 в URL, я не должны пропускать если необходимые формы не заполнены
Это работа фронта. Если фронт у тебя последовательно запрашивает данные отдавая предыдущий кусок, можешь конечно блочить по этому, но все равно это нормально реализуется только на фронте
источник

MT

Max Tuh in Django [ru] #STAY HOME
Добрый день. Вопрос вообще не по теме, но уж очень мне интересно.
А давно в винде про предустановлена яндекс музыка? Только накатил систему, еще даже браузер нормальные не поставил.
источник

MM

Max Manson in Django [ru] #STAY HOME
c 19.03
источник

MM

Max Manson in Django [ru] #STAY HOME
мелкомягкие давно предупреждали что будут пихать UWP софт от партнеров и рекламодателей
источник

T

Table in Django [ru] #STAY HOME
Всем привет, есть форма на сайте, куда можно прикрепить файл и получается, что нажимая кнопку отправить, пока грузится файл на сервер ничего не происходит, пользователь думает думает, что не нажалось и начинает тыкать на кнопку, и в итоге каждое его нажатие создает новый объект
у меня есть идея, js после нажатия блокировать кнопку, или есть какие-то еще варианты?
источник

L

Lannoy in Django [ru] #STAY HOME
AttributeError: 'Auth' object has no attribute 'client' - выскавивает такая ошибка при импорте
источник

S

Stanley in Django [ru] #STAY HOME
Table
Всем привет, есть форма на сайте, куда можно прикрепить файл и получается, что нажимая кнопку отправить, пока грузится файл на сервер ничего не происходит, пользователь думает думает, что не нажалось и начинает тыкать на кнопку, и в итоге каждое его нажатие создает новый объект
у меня есть идея, js после нажатия блокировать кнопку, или есть какие-то еще варианты?
после нажатия блокируй форму и показывай спинер https://spin.js.org/
источник

L

Lannoy in Django [ru] #STAY HOME
Пытаюсь импортировать тест, чтобы код не повторялся, class Auth(TransactionTestCase) - импортируемый класс наследуется из тесткейса, непонятно почему такая ошикба
источник

L

Lannoy in Django [ru] #STAY HOME
Auth().get_token() - таким образом вызываю функцию
источник