Size: a a a

Чат подкаста «Разбор Полётов»

2021 January 28

SE

Sergei Egorov in Чат подкаста «Разбор Полётов»
оно встраивает себя вместо editor-а, без кнопки закрыть или ещё чего-нибудь (опять же, как в Eclipse)
источник

SE

Sergei Egorov in Чат подкаста «Разбор Полётов»
охренеть 😂 я уже 10 минут своего рабочего времени потратил в попытках закрыть это 😂 рыдаю
источник

AD

Alexey Dushen in Чат подкаста «Разбор Полётов»
Sergei Egorov
охренеть 😂 я уже 10 минут своего рабочего времени потратил в попытках закрыть это 😂 рыдаю
жмакай рандомные кнопки
источник

A

Artjom Kalita in Чат подкаста «Разбор Полётов»
Sergei Egorov
охренеть 😂 я уже 10 минут своего рабочего времени потратил в попытках закрыть это 😂 рыдаю
Время создать вопрос на стековерфлоу =)
источник

SE

Sergei Egorov in Чат подкаста «Разбор Полётов»
Alexey Dushen
жмакай рандомные кнопки
так и делаю))))))
источник

SE

Sergei Egorov in Чат подкаста «Разбор Полётов»
это кстати 2020.3.2, не ЕАР
источник

A

Artjom Kalita in Чат подкаста «Разбор Полётов»
Sergei Egorov
это кстати 2020.3.2, не ЕАР
Будет что обсудить на подкастике =) если конечно получится выйти и сможешь заджойнится ))
источник

AD

Alexey Dushen in Чат подкаста «Разбор Полётов»
Sergei Egorov
это даже не гражданство, а просто settlement permit. Типа виза без срока действия и требования быть трудоустроенным
это очень обидно, но выглядит как ССЗБ
источник

SE

Sergei Egorov in Чат подкаста «Разбор Полётов»
Alexey Dushen
это очень обидно, но выглядит как ССЗБ
почему ССЗБ то? С таким подходом они могли appointment назначить через 10 лет
источник

SE

Sergei Egorov in Чат подкаста «Разбор Полётов»
ахахахахахахх

ухахахахаха

😂 😂😂

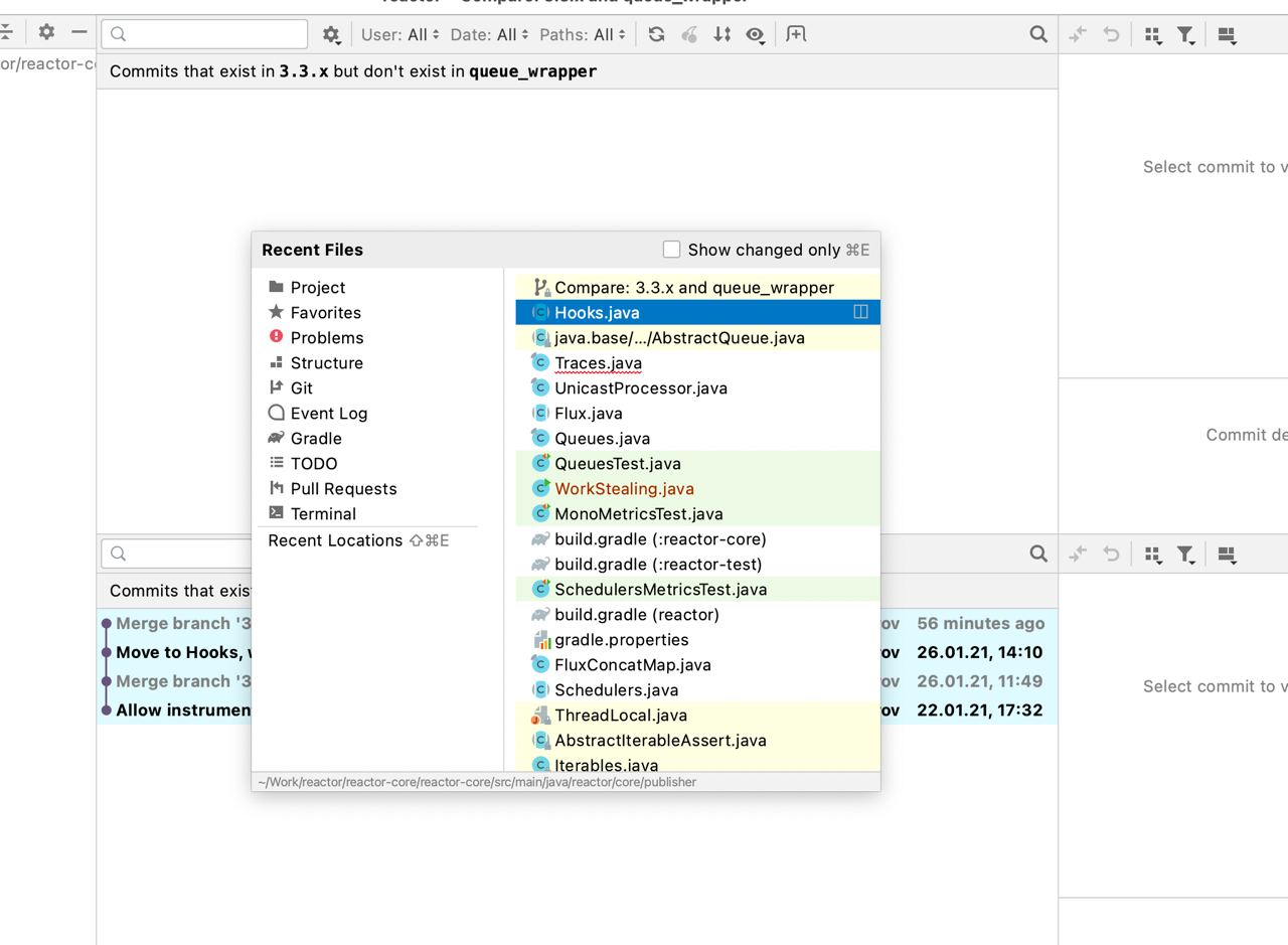
Cmd-E и переключение на другой файл меня спасли
источник

SE

Sergei Egorov in Чат подкаста «Разбор Полётов»
они реализовали это как editor 😂 т.е. как будто я файл открыл
источник

SE

Sergei Egorov in Чат подкаста «Разбор Полётов»
источник

SE

Sergei Egorov in Чат подкаста «Разбор Полётов»
не, я конечно извиняюсь, но какого хрена 😂
источник

AD

Alexey Dushen in Чат подкаста «Разбор Полётов»
Sergei Egorov
почему ССЗБ то? С таким подходом они могли appointment назначить через 10 лет
но у тебя при наступлении appointment'та уже нету оснований для получения settlement'та, звучит логично
источник

SE

Sergei Egorov in Чат подкаста «Разбор Полётов»
Alexey Dushen
но у тебя при наступлении appointment'та уже нету оснований для получения settlement'та, звучит логично
на момент когда я имел право его получить у меня всё было. Но из-за того, что они затянули на дохера месяцев, ситуация поменялась
источник

SE

Sergei Egorov in Чат подкаста «Разбор Полётов»
Sergei Egorov
на момент когда я имел право его получить у меня всё было. Но из-за того, что они затянули на дохера месяцев, ситуация поменялась
вообще, в нормальных странах есть deadline-ы по подобным заявкам, как раз чтобы защитить иммигрантов. Но нет, в Германии - хаос и бюрократия
источник

AD

Alexey Dushen in Чат подкаста «Разбор Полётов»
Sergei Egorov
на момент когда я имел право его получить у меня всё было. Но из-за того, что они затянули на дохера месяцев, ситуация поменялась
negative experience после 4х лет - это адская боль. баг в социальной сфере, созданной людьми.
источник

SE

Sergei Egorov in Чат подкаста «Разбор Полётов»
Alexey Dushen
negative experience после 4х лет - это адская боль. баг в социальной сфере, созданной людьми.
ну…. не то, чтобы у меня здесь сладкая жизнь была, но честное слово, не ожидал от Германии US-style иммиграционной службы
источник

AD

Alexey Dushen in Чат подкаста «Разбор Полётов»
источник

SE

Sergei Egorov in Чат подкаста «Разбор Полётов»
даже в Штатах есть право на timely рассмотрение иммиграционных вопросов
источник