Size: a a a

Анархическая электроника

2020 October 12

О

ОлегЪ in Анархическая электроника
источник

✔P

✔Vitalii Petrenko in Анархическая электроника
бахнув пельменів
Ну и транзисторный ключик еще
Я на импульсный вариант перешёл.. единственно, кулер шумит, а так норм.. собирал на поливике и трансе от бп комп..
источник

О

ОлегЪ in Анархическая электроника
Shadow the fox
Была бы актуальная и обновляемая опенврт а не говно костыльное - говно вопрос
Качаешь, собираешь. Вот и обновление )
источник

✔P

✔Vitalii Petrenko in Анархическая электроника
бахнув пельменів
Хотя не, не ключ, усилитель-ограничитель
Ку какой-нибудь?
источник

б

бахнув пельменів... in Анархическая электроника
✔Vitalii Petrenko
Я на импульсный вариант перешёл.. единственно, кулер шумит, а так норм.. собирал на поливике и трансе от бп комп..
Да я слишком тупой, чтобы самому блоки питания собирать)
источник

M

Mr. Cat in Анархическая электроника
☭ dedon ☭
Какими деньгами?
ты куда звонишь?
источник

б

бахнув пельменів... in Анархическая электроника
✔Vitalii Petrenko
Ку какой-нибудь?
BT136-600E
источник

✔P

✔Vitalii Petrenko in Анархическая электроника
бахнув пельменів
BT136-600E
Понятно.. семистор..
источник

К

Куплю трамвай... in Анархическая электроника
✔Vitalii Petrenko
Понятно.. семистор..
Восьмистор
источник

✔P

✔Vitalii Petrenko in Анархическая электроника
бахнув пельменів
BT136-600E
Сколько тока снимаешь?
источник

☭ dedon ☭ in Анархическая электроника
Mr. Cat
ты куда звонишь?
Тебе звоню
источник

б

бахнув пельменів... in Анархическая электроника
✔Vitalii Petrenko
Сколько тока снимаешь?
Хз, шкала зарядника до 20A, но на пике он никогда не работал
источник

б

бахнув пельменів... in Анархическая электроника
*длительное время
источник

✔P

✔Vitalii Petrenko in Анархическая электроника
бахнув пельменів
Хз, шкала зарядника до 20A, но на пике он никогда не работал
Представляю шкаф какой.. мне на газель хватает 5-6 ампер.. хотя снимал 12 в течении минуты..
источник

б

бахнув пельменів... in Анархическая электроника
✔Vitalii Petrenko
Представляю шкаф какой.. мне на газель хватает 5-6 ампер.. хотя снимал 12 в течении минуты..
Не такой уж и большой сам из себя, но транс там внушительный
источник

П

Павел in Анархическая электроника
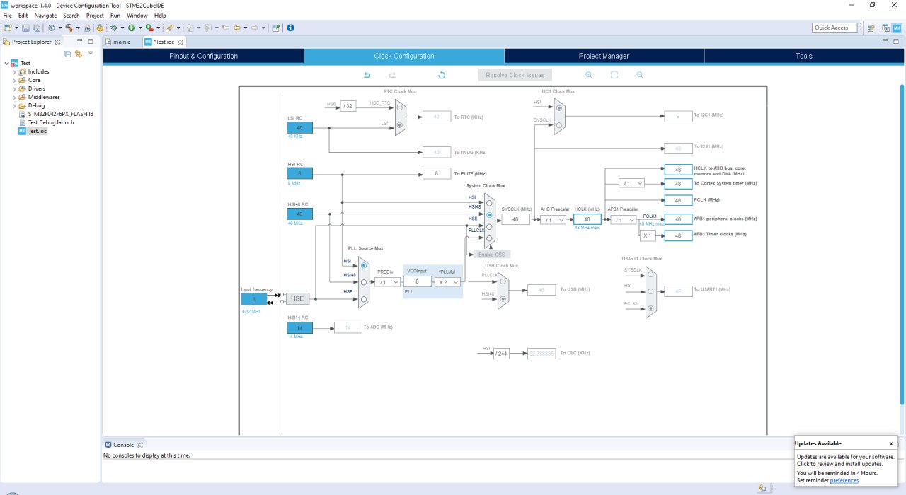
кто может глянуть я правильно настроил для внегнего кристала на 8 mhz
источник

✔P

✔Vitalii Petrenko in Анархическая электроника
Павел
кто может глянуть я правильно настроил для внегнего кристала на 8 mhz
Нет..
источник

П

Павел in Анархическая электроника
а как настроить плиз подскажите
источник

П

Павел in Анархическая электроника
1 знакомство с cube
источник

П

Павел in Анархическая электроника
до того делал на visualgdb
источник