Size: a a a

Product Management

2018 April 01
Product Management
Тем, кому лень читать книжку, в предложке на Единороге нашел огненную подборку из 37 выступлений с ProductCamp Пермь 2018, залитых на Ютуб - https://www.youtube.com/playlist?list=PL7qTFvaqsfQiu0zRNWCOrFGoA_VwxGMk2
источник
2018 April 06
Product Management
Глубокий разбор категории пользователей и их монетизации музыкального сервиса Spotify: https://lpgenerator.ru/blog/2018/04/06/cenoobrazovanie-razbor-tarifnoj-stranicy-spotify/
источник
2018 April 09
Product Management
Разница в 1 цент в ценах дает разницу в конверсии почти в два раза. http://blog.gumroad.com/post/64417917582/a-penny-saved-psychological-pricing via @ruspm
источник
2018 April 19
Product Management
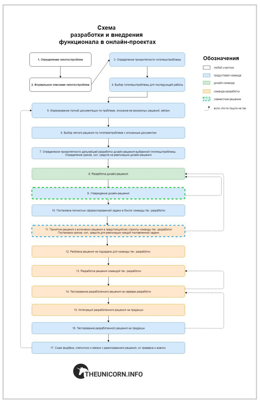
Наглядная пошаговая схема по разработке фичи от гипотезы до продакшена и обратно. Специально для @ruspm
источник
Product Management
PDF для любителей пдф прилагается
источник
2018 April 29
Product Management
Джоэль Гаскоин (со-владелец и CEO Buffer) взял за привычку делиться в паблике статистикой своего продукта. На мой взгляд, хорошая привычка и хороший шаблон для всех :)
источник
2018 May 09
Product Management
Google вчера запустил в открытую регистрацию домены зоны .APP за $15. Кто давно мечтал регнуть красивый домен, еще можно успеть сделать это на том же Рег.ру
источник
2018 May 12
Product Management
Как специалист, работающий с онлайн-продуктами, давно взял за привычку складывать нравящиеся мне UI-решения в отдельную папку на ноуте. Теперь содержимое этой папки периодически выкладываю на свой канал Клёвый дизайн. Никакой тягомотины и статей, только скриншоты и ссылки на удачные дизайн-решения.
источник
2018 May 14
Product Management
Мозг — это мышца. Мозг надо тренировать, тогда он будет бодрым и сильным. Записывание мыслей оказывает потрясающий эффект на головной мозг человека. Как только мысль записана, в голове освобождается место для новой мысли.

Если же держать все свои идеи при себе, возникают опасные явления: во-первых, человек перестает придумывать новое, во-вторых, ему кажется, что у него в голове полно идей, хотя на самом деле их хорошо, если десять наберется.

— из описания раздела «Мозг» Студии Лебедева.

Вывод - https://keep.google.com - лучший помощник продакт-менеджера.
источник
2018 May 15
Product Management
Иван Серебренников, автор @uxboost хорошо расписал как можно формировать и работать с value proposition (ценностью) - http://telegra.ph/Kak-poluchait-spisok-ehkranov-i-funkcionala-iz-Value-Proposition-04-13
источник
2018 May 20
Product Management
Ничто в этом мире не оригинально, даже логотипы Медиума, Аирбнб, Флипкарта и Битсов. Загуглите, если не верите :)
источник
2018 May 25
Product Management
Абсолютно любой человек стремится получать за свою работу больше

И перед нами всегда выбор: либо сделать работу хорошо и получить вознаграждение, либо наоборот схалтурить (то есть, сделать меньше, а получить столько же)

Но первый путь («сделать лучше») очень рискованный, т.к. вознаграждение зависит не от тебя. Твои старания может быть оценят, а может и нет. И чаще как раз нет. Поэтому большинство выбирают второй вариант: сделать меньше, чем оплачено

Вы с этим регулярно сталкиваетесь в «простых специальностях»: уборщицы, няни, водители, курьеры чаще пытаются не заработать больше, а сделать меньше.

Но как быть руководителю? Как мотивировать людей в команде выбирать именно первый путь: делать лучше, чтобы получать больше?

Самое простое: нанимать тех, для кого «вознаграждение» состоит не только из денег.

Кто-то просто любит свое дело и хочет делать его хорошо, получает от этого удовольствие (вознаграждение). А кто-то, может быть, верит в бога или карму и считает, что за честный труд ему воздастся. Такие люди всегда выберут тактику "сделать больше", потому что вознаграждение зависит только от них - они сами себе его выдают.

Но что еще очень важно: внимательно следить за тем, чтобы старание вознаграждалось. Типичная ошибка руководителя фокусироваться на плохих работниках: они заметнее, они раздражают.
Честный труд, часто незаметен, т.к. не создает проблем.

Отмечать хорошую работу важнее, чем наказывать за плохую. Нужно убедить людей, что здесь, в этой компании, вознаграждение будет и все зависит только от тебя: будешь лучше работать, будешь больше получать.
источник
2018 June 06
Product Management
На Хабре вышла неплохая статья по must read книжкам для продактов с моим участием - https://habr.com/company/netologyru/blog/413405/
источник
2018 July 03
Product Management
Интересное. Воронка взаимодействия пользователя с продуктом/брендом.
источник
2018 July 07
Product Management
На Ноже интересная статья, рассказывающая о том, как запускались крупнейшие соц. сети мира, как они устроены и за счет чего выстреливают и гаснут

http://telegra.ph/Hroniki-cifrovogo-fashizma-chto-zhdet-Facebook-gde-sidit-pokolenie-Z-i-kakimi-stanut-socseti-budushchego-07-07
источник
2018 July 17
Product Management
Всем привет!

Мы тут подумали - если Единорог, где мы собираем анонсы лучших статей с Рунета, читают продакт-менеджеры, маркетологи и веб-дизайнеры, то почему-бы не запустить на нем раздел с с анонимными анкетами... продакт-менеджеров, маркетологов и юикс-дизайнеров.

Да-да, если вы открыты для новых предложений или хотите сменить место своей текущей работы без ущерба для нее, то вы можете добавить свою анонимную анкету-резюме, в которой описать ваши навыки и достижения. Вуаля - теперь вам могут писать работодатели и пытаться вас схантить!

Аналогичное предложение и для тех, кто ищет в свою команду толковых спецов. Выкладывайте вашу вакансию и получайте отклики от тех, кто как минимум читает правильные статьи и развивает свой багаж знаний :)

P.S. Как обычно, проект в публичной бэте, поэтому, если вы нашли баг(и), то пишите мне на @mirvla
источник
2018 July 19
Product Management
Профессиональный юмор
источник
2018 July 20
Product Management
ТОП 10 ошибок продакт-менеджера

Решил собрать в одном месте ошибки, которые часто совершают продакт-менеджеры. Что-то может показаться прописной истиной, но уверяю, по этим граблям ходит каждый из нас, в том числе и я.

1. Бросаться на всё и сразу. Не стоит лезть сразу в дизайн, смотреть показатели конверсии, устраивать опросы пользователей и менять процесс интеграции фич. Вместо этого сядьте и попробуйте проанализировать и выстроить каждый из этих процессов по отдельности, а после… в часть одного общего процесса.

2. Считать себя самым умным. Нет, продакты не самые умные. И да, всё крутится не вокруг них, несмотря на то, что они в центре всех процессов. Процессы формируются пользователями и их проблемами. Продакт-менеджер занимается именно тем, что слушает пользователей и их проблемы и обрабатывает эту информацию для маркетологов, дизайнеров и разработчиков.

3. «Вот я пришел и щас сделаю ВСЁ охуенно». Отчасти, продолжение прошлой ошибки в более глобальных масштабах. А так, я бы сказал, что, вообще, вся работа продакта сводится к тому, чтобы 1) не поломать то, что уже работает 2) чуть-чуть это улучшить.

4. Не слушать пользователей. Это должна быть ошибка №1, но пусть будет четвертой. Кто не слушает пользователей, того ждет судьба ICQ, Yahoo, Skype и т.п. компаний, менеджеры которых посчитали, что они см. п.2.

5. Сначала делать/говорить, вместо того чтобы слушать/общаться. Продолжение прошлой ошибки, которая распространяется не только на пользователей, но и на команду. «Меньше делай, больше думай» — я бы вообще сделал лозунгом продакт-менеджеров.

6. Пообещать что-то пользователям и не cделать этого. Пообещайте своей половинке подарок на день рождения и не подарите его. Боюсь подумать что будет. Дак вот пользователи вашего продукта воспринимают ваши невыполненные обещания примерно также.

7. Полагаться на память. «Даа я запомню!». Ага, как же. Запомни простое правило «Услышал/увидел — записал». Не устану говорить, что Google Keep и Asana должен стать священным хранилищем ваших мыслей и задач. Быстро, удобно, всегда под рукой.

8. Не развиваться. Какую последнюю книгу вы читали по своей специальности? Или, может, вы запускали еще один проект и получали знания через практику? Тоже нет? Тогда сделайте что-то, пока не поздно.

9. Не менять себя. Я про привычки, процессы, инструменты, подход, мышление и т.п. вещи. Окружающий мир меняется, а вы нет? Моя 7-летняя дочь уже называет меня стариком, а мне всего 31 год. Или уже не всего…

10. Десятой ошибкой я хотел бы попросить поделиться вас (просто напишите мне @mirvla), после чего сделаю из них отдельную подборку.
источник
2018 July 25
Product Management
Советы по работе с прототипами:

Думайте. Прототип - отличное место, чтобы остаться один на один с будущим продуктом и подумать о его настоящем и будущем. Без преувеличения скажу, что именно прототип является 50% залогом успеха запуска продукта. Да-да, остальные 50% это сама идея и маркетинг. Продумайте пользовательские механики и пути по сайту и постарайтесь их МАКСИМАЛЬНО сократить? Сократили? А теперь проверьте и сократите еще раз.

Не торопитесь. Я руководствуюсь правилом "Подожди два дня". Придумали что-то клевое, что кажется вам киллер-фичей ну и "очень важной/клевой/правильной" штукой, которую точно нужно включать в релиз? Нарисуйте в прототипе/дизайне, остыньте, подождите пару дней и снова проверьте, так ли эта штука крута. Уверен, что через пару дней ваше мнение может измениться. Вы потеряете два дня, но можете сэкономить недели/месяцы разработки ненужной фичи, решение о которой могли принять под впечатлением и эмоциями.

Забудьте о красоте. Красота требует не только жертв, но и времени, поэтому оформление стоит отложить до момента, когда прототип будет достаточно отлажен и подтверждены гипотезы. Ваша задача - быстро сделать первую версию продукта и хотя бы частично подтвердить первую гипотезу, а не удивить всех современным веб-дизайном.

Заимствуйте. Юзайте бесплатные картинки, иконки и сеты из открытых библиотек (FlatIcon, FontAwesome, Boostrap в помощь). Не надо делать больше, чем нужно для проверки гипотезы. Не надо рисовать модные нынче иллюстрации, проводить а/б тесты, коридорные тестирования и делать т.п. вещи. Это нужно делать после запуска продукта.

Упрощайте. Прототип должен быть легко и быстро изменяемым.  Прототипируйте его в Asana, MockingBot - они позволяют использовать готовые для прототипирования наборы. Для теста базовой пользовательской механики не стоит добавлять сразу все фичи. Если в прототипе есть куча характеристик/дропдаунов/фильтров - исключайте их. Оставляйте только то, что нужно.

Экономьте. Время, место, клики. Как своё, так и пользователей. Вообще, время, это самое ценное, что у всех нас сейчас есть...
источник
2018 July 26
Product Management
Мало кто знает, но перед тем, как уйти в продакты, я... два года работал в собственной веб-студии, которая занималась узкоспециализированной разработкой в сфере e-commerce. Если проще - пилил интернет-магазины. Сайт давно умер, но веб-архив всё помнит - http://bit.ly/2AdfL1W.

Опыт, который я получил в то время, я до сих пор считаю самый полезным и ценным. Я научился разбираться в потребностях заказчика и его бизнеса,  писать на основании них документацию, проектировать интерфейсы, строить спринты и коммуницировать с разработчиками и дизайнерами и сводить их действия в единую цепочку.

Паре заказчиков мы даже оказывали услуги по маркетингу: сеошка, контекст, смм - в 2012 году всё было стандартно. Определение ЦА, проблем, маркетинговых посылов, каналов, CTR, вовлечение, конверсии - именно тогда я и познакомился со всеми этими терминами.

Я это к чему. Всё то, чем я занимался заложило хорошую базу знаний и навыков, которые я до сих пор использую будучи продактом, т.к. на 80% в продукте приходится делать практически тоже самое.

Если вам некогда открывать свою веб-студию и качать через нее навыки, парни из SkillBox запустили свой курс "Как открыть и развивать веб‑студию". Собственно, благодаря ему вы как минимум научитесь понимать и управлять процессами в командах дизайнеров/разработчиков, а максимум - открыть свою веб-студию и работать на себя :)
источник