Size: a a a

1С, БСП, DevOps и Архитектура

2020 November 26

GV

Gukov Viktor in 1С, БСП, DevOps и Архитектура
Eldar Mingaliev
а есть сравнение с снегопатом где-то? хочется понять для чего одно и другое. Давно сижу на fastcode, но так и не дошел до полноценного теста. Спасибо за фасткод, кстати.
Это мой омут памяти)
Если кратко
источник

GV

Gukov Viktor in 1С, БСП, DevOps и Архитектура
Потому что оба продукта берут деньги, но не дают никаких гарантий работоспособности
источник

GV

Gukov Viktor in 1С, БСП, DevOps и Архитектура
Сломается конфа - ну сорян, накатывай бэкапы
источник

I

Ivan in 1С, БСП, DevOps и Архитектура
Gukov Viktor
Потому что оба продукта берут деньги, но не дают никаких гарантий работоспособности
А какой продукт эту гарантию дает?
источник

GV

Gukov Viktor in 1С, БСП, DevOps и Архитектура
Ivan
А какой продукт эту гарантию дает?
эсочка же, при её использовании согласно руководствам и эксплуатации в рекомендуемой среде
источник

МБ

Михаил Болсун... in 1С, БСП, DevOps и Архитектура
Gukov Viktor
эсочка же, при её использовании согласно руководствам и эксплуатации в рекомендуемой среде
:)
источник

EM

Eldar Mingaliev in 1С, БСП, DevOps и Архитектура
Gukov Viktor
эсочка же, при её использовании согласно руководствам и эксплуатации в рекомендуемой среде
)))))
источник

EM

Eldar Mingaliev in 1С, БСП, DevOps и Архитектура
после этого сообщения астрологи прогнозируют неделю возвратов по гарантии)
источник

GV

Gukov Viktor in 1С, БСП, DevOps и Архитектура
Зря смеетесь. Вендору всегда можно отослать битые дампы или файлы, и если что данные вытащат и помогут
источник

EM

Eldar Mingaliev in 1С, БСП, DevOps и Архитектура
Gukov Viktor
Зря смеетесь. Вендору всегда можно отослать битые дампы или файлы, и если что данные вытащат и помогут
а денежки?
источник

МБ

Михаил Болсун... in 1С, БСП, DevOps и Архитектура
Gukov Viktor
Зря смеетесь. Вендору всегда можно отослать битые дампы или файлы, и если что данные вытащат и помогут
но без гарантии
источник

‌‌‎infactum in 1С, БСП, DevOps и Архитектура
Ну очевидно что на хаки гарантию никто давать не будет)
источник

АС

Антон Степанов... in 1С, БСП, DevOps и Архитектура
Eldar Mingaliev
а денежки?
денежки тоже можете отослать
источник

GV

Gukov Viktor in 1С, БСП, DevOps и Архитектура
‌‌‎infactum
Ну очевидно что на хаки гарантию никто давать не будет)
Вот и я о том же
источник

EM

Eldar Mingaliev in 1С, БСП, DevOps и Архитектура
есть какие-то реальные кейсы когда 1С рублем отвечала за сломаные IT-процессы клиента?
источник

I

Ivan in 1С, БСП, DevOps и Архитектура
Gukov Viktor
эсочка же, при её использовании согласно руководствам и эксплуатации в рекомендуемой среде
Не помнишь. Сколько релизов платформы чинили баг, который ломал БД при динамической обновлении. Так что, чтобы ее поднять требовалось шаманстао с восстановлением отдельных таблиц. Из бекапа.
источник

GV

Gukov Viktor in 1С, БСП, DevOps и Архитектура
Eldar Mingaliev
есть какие-то реальные кейсы когда 1С рублем отвечала за сломаные IT-процессы клиента?
Вендор насильно никому не устанавливает коробки. Есть проектные внедрения, есть подписанные акты выполненных работ
источник

‌‌‎infactum in 1С, БСП, DevOps и Архитектура
Eldar Mingaliev
есть какие-то реальные кейсы когда 1С рублем отвечала за сломаные IT-процессы клиента?
Обычно это видят так: купили базовую буху за несколько тысяч, а потом "она не работает - у нас ущерба на миллионы".
источник

GV

Gukov Viktor in 1С, БСП, DevOps и Архитектура
И ЗПП никто не отменял
источник

AS

Anton Selin in 1С, БСП, DevOps и Архитектура
Михаил Болсун
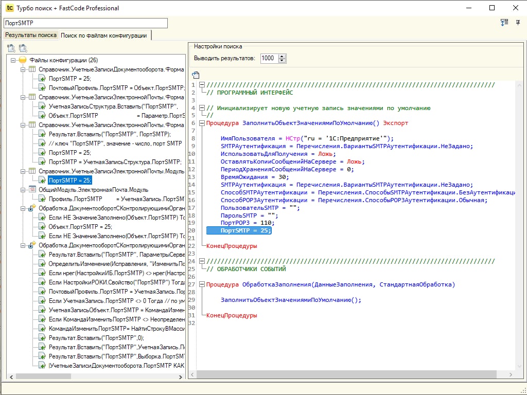
В TurboConf есть глобальный поиск по файлам конфигурации. Ищет практически мгновенно.
Поддерживается поиск с учетом регистра, слова целиком или с помощью регулярного выражения.
Да, действительно поиск мгновенный
источник