Size: a a a

2020 November 28

DS

Dmitriy Shuleshov in ☄️ effector
Плюсую, тоже такая же мысль промелькнула, но предположил что я чего то не знаю.
источник

🅅🄺

🅅aleriy 🄺obzar in ☄️ effector
я тут простые метамодели пробую и репрезентации к ним делать
источник

🅅🄺

🅅aleriy 🄺obzar in ☄️ effector
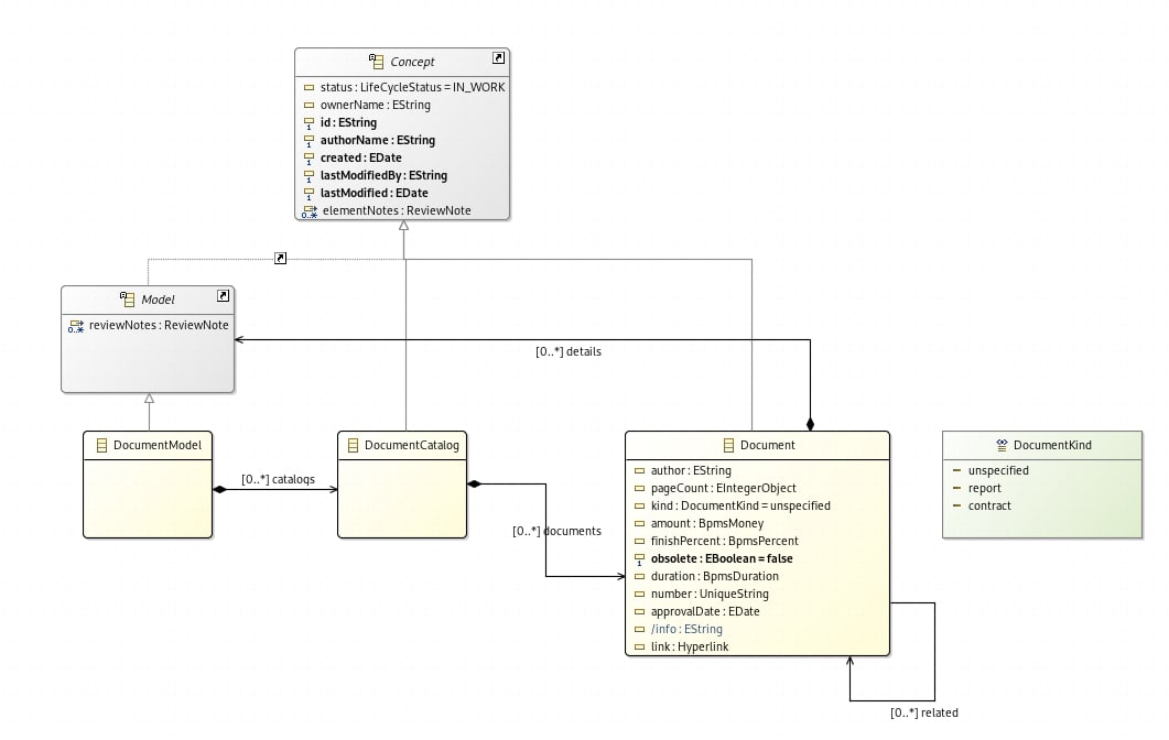
самая простенькая на примере каталог в нем документы, которые могут быть связаны друг с другом и в документы можно проваливаться глубже выглядит вот так
источник

🅅🄺

🅅aleriy 🄺obzar in ☄️ effector
источник

🅅🄺

🅅aleriy 🄺obzar in ☄️ effector
меня все подмывает попробовать построить хотя бы частично метамодель эффектора :))))
источник

🅅🄺

🅅aleriy 🄺obzar in ☄️ effector
пока времени нет подступиться к этому
источник

DS

Dmitriy Shuleshov in ☄️ effector
🥴
источник

🅅🄺

🅅aleriy 🄺obzar in ☄️ effector
в результате по этой метамодели можно строить вот такие простые диаграммы
источник

🅅🄺

🅅aleriy 🄺obzar in ☄️ effector
источник

🅅🄺

🅅aleriy 🄺obzar in ☄️ effector
это sirius движок так ломает линии, не всегда правильно
источник

🅅🄺

🅅aleriy 🄺obzar in ☄️ effector
но в этом случае тип роутера стоит дерево и он edge (стрелки) соединяет вместе в один поток, если они ведут к одному и тому же элементу
источник

🅅🄺

🅅aleriy 🄺obzar in ☄️ effector
так что на этой картинке все ок
источник

🅅🄺

🅅aleriy 🄺obzar in ☄️ effector
вот так выглядит метамодель для простой epc нотации
источник

🅅🄺

🅅aleriy 🄺obzar in ☄️ effector
хотя казалось бы что может быть проще EPC... но метамодели они должны учитывать все варианты и ограничения
источник

🅅🄺

🅅aleriy 🄺obzar in ☄️ effector
а так используя ecore + ocl можно метамодель эффектора запилить, простенький dsl для него создать даже ну и возможность рисовать диаграммы из элементов эффектора соединяя их стрелочками
источник

🅅🄺

🅅aleriy 🄺obzar in ☄️ effector
будет конечно не то что Дима задумал, но попробовать можно
источник

c⁣

createStore<🦉>... in ☄️ effector
Maxim Kolesnikov
Пытаюсь пулреквест кинуть и кнопка не горит. И не понимаю, что не так. Не знаешь?
Мб не заполнено что-то или пр из такой ветки уже есть
источник

c⁣

createStore<🦉>... in ☄️ effector
🅅aleriy 🄺obzar
вот так выглядит метамодель для простой epc нотации
Хаос
источник

🅅🄺

🅅aleriy 🄺obzar in ☄️ effector
а оно всегда так, когда хочешь всю картину целиком посмотреть
но обычно целиком она никому не нужна, исследуешь как правило конкретную ноду графа и ее связи с другими на определенной глубине вложенности
источник

🅅🄺

🅅aleriy 🄺obzar in ☄️ effector
если граф большой, начинаешь с ноды и ее связей на 2-3 уровня от нее
источник